全新修复两融股票交易系统,开发语言是Java框架结构spring前台vue构架
附带完整前端vue源码后端java纯源码
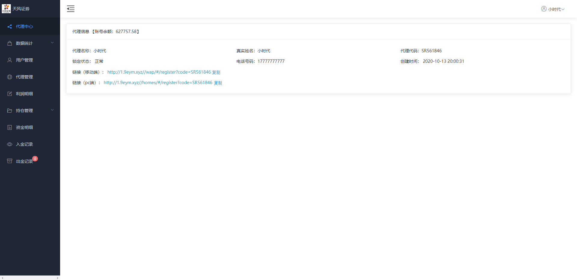
系统分电脑网页端,手机双端,支持打包APP,有代理单独后台
前端新增期货交易,K线数据完整对接,分时走势正常
多语言海外股票系统/大宗交易/新股认购/产品理财
海外股票系统/泰国股票交易/多语言股票系统
运营版JAVA股票系统/新股抢筹/大宗交易/VIP抢筹
A股股票交易系统/新股申购/证券交易/前端VUE
印度股票系统/新股认购/海外股票前端uniapp
海外股票系统/多语言股票交易策略/IPO/大宗/印度股票
海外股票系统/多语言股票/大宗交易/新股认购/产品理财
A股系统/Java股票系统/新股申购/大宗交易/股票交易系统
海外源码
海外源码-海外刷单抢单、产品理财投资、区块链源码网!